
O SQL Admin Server para Gerenciar o Acesso do Usuário é um aplicativo de gerenciamento de acesso ao SQL Server. Com ele você pode criar grupos hierárquicos com mesmas regras, além de definir grupos com poder de aprovação de valores de contratos, por exemplo.

Você pode administrar diversos servidores com um único aplicativo, ou mesmo diferentes instâncias num único servidor. Com a separação por ID, os aplicativos da Pulsar Multimedia podem trabalhar em base de dados distintas numa única instância de SQL Server, ou unificadas num único banco de dados para consolidação das informações.
As emissoras são facilmente configuradas para criação automática da base de dados no SQL Server. Você pode ter emissoras do tipo rádio e TV na mesma base de dados, caso queira consolidar as informações de faturamento e estoque, por exemplo.


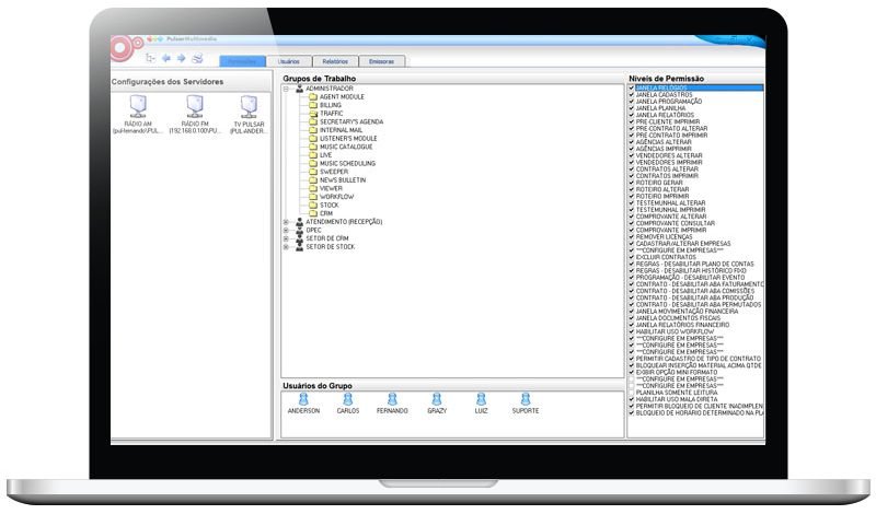
Você pode criar grupos para os diferentes setores de sua emissora, como o artístico, o setor comercial, financeiro, locutores e quantos novos quiser criar. Cada grupo pode ter limitações de acesso aos aplicativos ou apenas em alguns setores de cada aplicativo. Exemplo: um usuário do grupo OPEC pode cadastrar um contrato, mas não tem acesso ao setor de lançamento de valores dentro do sistema. Não há limite de usuários, grupos e números de servidores que possam ser administrados pelo Server Admin da Pulsar Multimedia.
Com grupos hierárquicos de permissões, você movimenta um usuário de um grupo para outro, atribuindo automaticamente as regras do novo grupo.


Com o SQL Admin Server Gerenciar o Acesso do Usuário cada grupo de usuário recebe determinados níveis de permissão dentro dos aplicativos. Alguns grupos podem receber poderes de aprovação de valores, isto é, você pode criar grupos com diferentes poderes de autorização de desconto em contratos comerciais, ou mesmo grupos com poderes para autorizar valores de créditos de anúncio mais caros.
⚠️ Atenção: Nosso atendimento via WhatsApp está temporariamente instável. Por favor, contate-nos via: • Email: suporte@pulsarmultimedia.com (para suporte técnico) | contato@pulsarmultimedia.com (para outros assuntos) | • Telefone: +55 (11) 3288-8800 |